0. 도커 데스크탑을 킨다
1. 아래 사진처럼 Preference로 접속한다

2. 쿠버네티스 페이지로 이동

3. Enable Kubernetes 박스를 클릭하여 설치 해준다. (내꺼에는 이미 설치되어 있음)

4. 신기한게 터미널에 kubectl만 치면 자동으로 docker-desktop이 활성화?된다

5. 잘 설치되었음

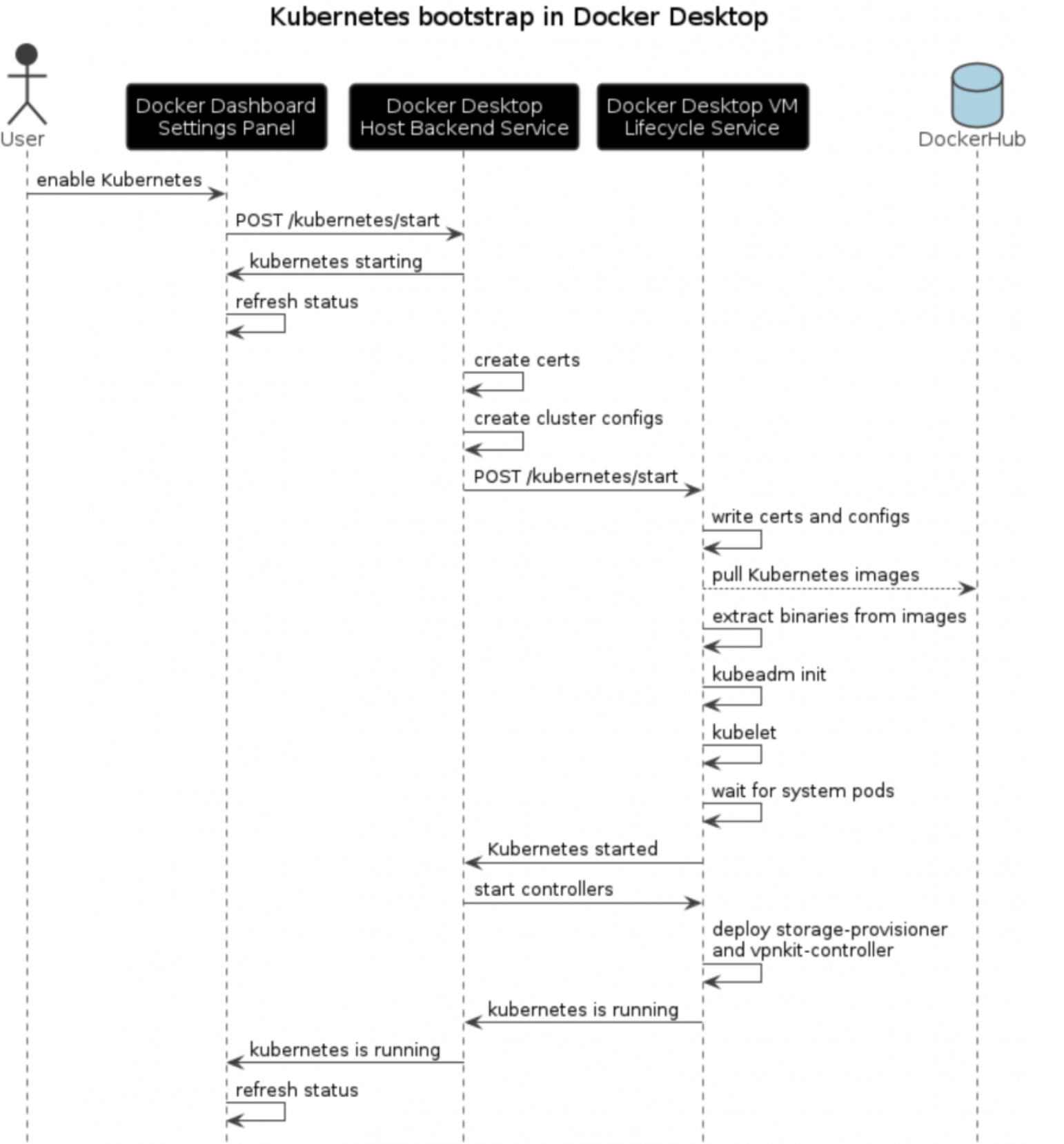
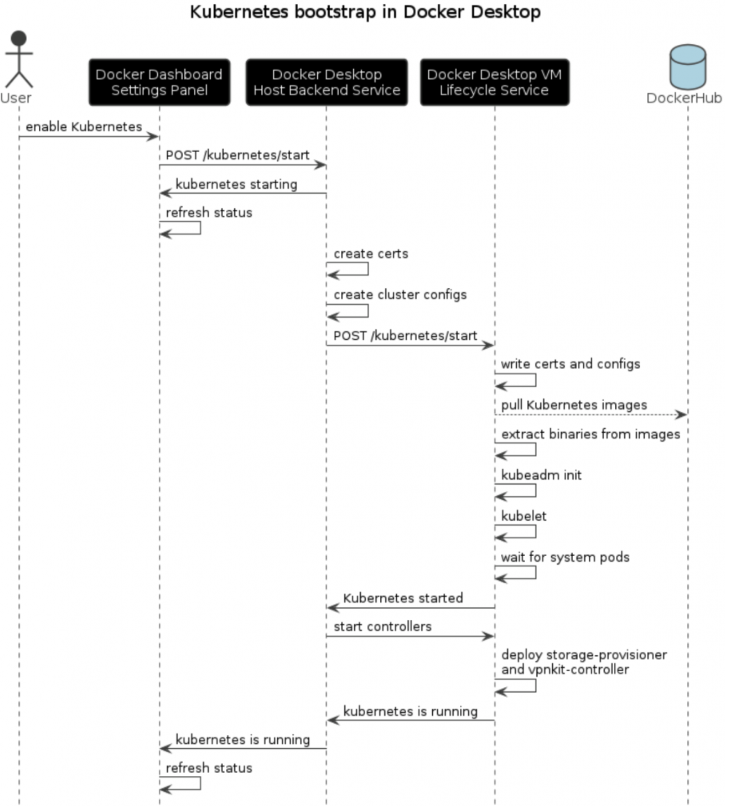
+) 도커 데스크탑에서 쿠버네티스가 구동되는 구조를 설명한 그림인데........ 추가 공부 필요 허허
(출처: https://www.docker.com/blog/how-kubernetes-works-under-the-hood-with-docker-desktop/)

의문: kubectl get nodes를 쓰면 docker-desktop도 하나의 노드로 뜬다... 왜, 어떤 구조로 이렇게 되는걸까?

'DevOps > Kubernetes' 카테고리의 다른 글
| [Kubernetes] 쿠버네티스 찍먹해보기 - Architecture, Pod (2) | 2023.09.27 |
|---|